OpenVPN
OpenVPN.
OpenVPN
概述
sequenceDiagram
participant C as OpenVPN客户端
participant N as 网络
participant S as OpenVPN服务器
participant A as 认证系统
Note over C,S: 阶段1:初始连接和握手
C->>N: UDP包: 源端口随机 → 服务器IP:1194
N->>S: 初始连接请求
S->>C: 服务器Hello,开始TLS握手
Note over C,S: 阶段2:TLS握手和双向认证
C->>S: 客户端证书 + 预主密钥(使用服务器公钥加密)
S->>A: 验证客户端证书
A->>S: 证书验证结果
S->>C: 服务器证书 + 加密参数协商
Note over C,S: 阶段3:密钥生成和通道建立
C->>C: 生成会话密钥
S->>S: 生成会话密钥(与客户端相同)
C->>S: 使用会话密钥加密的测试数据
S->>C: 确认加密通道建立
Note over C,S: 阶段4:虚拟网络配置
S->>C: 推送配置:分配VPN IP(10.8.0.2)
S->>C: 推送路由:redirect-gateway, DNS等
C->>C: 配置虚拟网卡tun0,设置路由表
C->>S: 确认配置完成
Note over C,S: 阶段5:连接维护
C->>S: 开始发送keepalive心跳包
S->>C: 响应心跳,维持连接
Note over C,S: VPN隧道建立完成,开始数据传输
关键配置
服务端
- 基本网络配置
1 2 3 4 5 6 7 8 9 10 11 12
# VPN网络定义 server 10.8.0.0 255.255.255.0 # 用途:定义VPN虚拟网络的IP地址范围,服务器自动获取10.8.0.1,客户端从10.8.0.2开始分配 port 1194 # 用途:指定OpenVPN监听的端口号,默认1194 proto udp # 用途:指定协议,udp(性能好)或tcp(穿透性强但性能稍差) dev tun # 用途:使用TUN(IP层隧道)或TAP(以太网层隧道),TUN更常用
- 加密和认证配置
1 2 3 4 5 6 7 8 9 10 11 12 13 14 15
# 证书和密钥文件 ca ca.crt cert server.crt key server.key dh dh2048.pem # 用途:PKI基础设施,用于TLS加密和客户端身份验证 tls-auth ta.key 0 # 用途:防止DoS攻击和端口扫描,增加安全性 cipher AES-256-CBC # 用途:指定加密算法,AES-256-CBC是安全标准 auth SHA256 # 用途:指定数据完整性验证算法
- 客户端管理和路由配置
1 2 3 4 5 6 7 8 9 10 11 12 13 14 15 16 17 18 19 20 21
# 客户端IP地址管理 ifconfig-pool-persist ipp.txt # 用途:持久化客户端IP分配,重启后客户端能获得相同IP # 路由推送 push "route 192.168.20.0 255.255.255.0" # 用途:告诉客户端通过VPN访问指定网络 push "redirect-gateway def1 bypass-dhcp" # 用途:重定向客户端所有流量通过VPN(全局VPN) push "dhcp-option DNS 8.8.8.8" # 用途:推送DNS服务器给客户端 # 客户端间通信 client-to-client # 用途:允许VPN客户端之间直接通信 # 客户端特定配置 client-config-dir /etc/openvpn/ccd # 用途:为不同客户端提供特定配置(如固定IP、特定路由)
- 性能和可靠性配置
1 2 3 4 5 6 7 8 9 10 11 12 13 14 15 16
keepalive 10 120 # 用途:心跳检测,10秒ping一次,120秒超时 comp-lzo # 用途:启用压缩(旧版本),新版本使用compress persist-key persist-tun # 用途:重启后保持密钥和隧道状态 user nobody group nogroup # 用途:以非特权用户运行,增加安全性 verb 3 # 用途:日志详细级别(0-11,数字越大越详细)
- 高级网络配置
1 2 3 4 5 6 7 8 9 10 11
# 多客户端支持 duplicate-cn # 用途:允许同一证书多个客户端连接(不推荐生产环境) # 连接限制 max-clients 100 # 用途:限制最大客户端连接数 # 子网划分(更大网络) server 10.8.0.0 255.255.0.0 # 用途:定义更大的VPN网络(/16网段)
客户端
- 基本连接配置
1 2 3 4 5 6 7 8 9 10 11 12 13 14 15 16 17
client # 用途:声明此为客户端配置 dev tun # 用途:与服务器一致,使用TUN设备 proto udp # 用途:与服务器一致的协议 remote vpn.example.com 1194 # 用途:VPN服务器地址和端口,可以是域名或IP resolv-retry infinite # 用途:DNS解析失败时无限重试 nobind # 用途:客户端不绑定特定端口,使用临时端口
- 认证配置
1 2 3 4 5 6 7 8 9 10 11 12 13 14 15
# 证书和密钥 ca ca.crt cert client.crt key client.key # TLS认证 tls-auth ta.key 1 # 用途:与服务器tls-auth对应,1表示客户端模式 remote-cert-tls server # 用途:要求服务器证书必须包含TLS扩展 cipher AES-256-CBC auth SHA256 # 用途:与服务器一致的加密和认证算法
- 路由和网络配置
1 2 3 4 5 6 7 8 9 10 11 12 13
# 路由行为 redirect-gateway def1 # 用途:客户端启用全局VPN(所有流量走VPN) route 192.168.30.0 255.255.255.0 # 用途:手动添加路由(特定网络走VPN) route 0.0.0.0 192.168.1.1 # 用途:排除特定网络不走VPN # DNS配置 dhcp-option DNS 8.8.8.8 # 用途:设置VPN连接期间的DNS服务器
- 性能和可靠性配置
1 2 3 4 5 6 7 8 9 10 11 12
persist-key persist-tun # 用途:与服务器一致,保持连接状态 comp-lzo # 用途:启用压缩 verb 3 # 用途:日志级别 mute 20 # 用途:限制相同消息的重复输出
- 高级客户端配置
1 2 3 4 5 6 7 8 9 10 11 12 13 14 15 16 17
# 多服务器配置 remote server1.example.com 1194 remote server2.example.com 1194 remote-random # 用途:多个服务器备份,随机连接 # 连接脚本 up /etc/openvpn/update-resolv-conf down /etc/openvpn/update-resolv-conf # 用途:连接/断开时执行脚本(如更新DNS) # 身份验证 auth-user-pass # 用途:提示输入用户名密码(二次认证) auth-nocache # 用途:不缓存密码在内存中
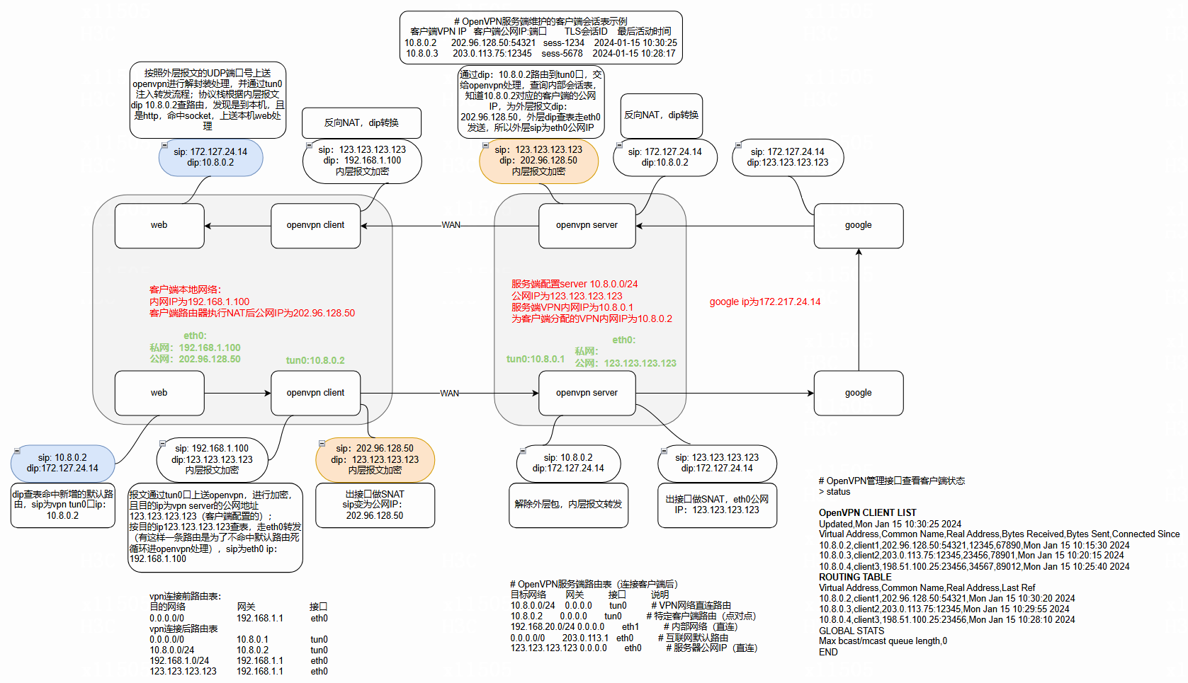
报文转发流程
一个典型的场景:客户端通过OpenVPN服务器访问Google。假设OpenVPN服务器配置了server 10.8.0.0 255.255.255.0,并且推送了redirect-gateway使得所有客户端流量都经过VPN。
我们定义以下IP地址:
- 客户端本地网络:客户端在家的内网IP是192.168.1.100,客户端的路由器执行NAT,路由器的公网IP是202.96.128.50。
- OpenVPN服务器:公网IP是123.123.123.123,VPN内网IP是10.8.0.1。
- 客户端在VPN内获得的IP是10.8.0.2。
- Google的IP我们假设为172.217.24.14。
This post is licensed under CC BY 4.0 by the author.
