Wireguard
Wireguard
Wireguard
算法
ProtocolName = “Noise_IKpsk2_25519_ChaChaPoly_BLAKE2s”
| 类别 | 算法 | 用途 |
|---|---|---|
| 公钥 | Curve25519 (X25519) | DH 密钥交换 |
| 对称加密 | ChaCha20 | 流加密 |
| 认证 | Poly1305 | MAC(与 ChaCha20 组成 AEAD) |
| AEAD | ChaCha20-Poly1305 | 握手与数据加密 |
| 哈希 | BLAKE2s | transcript hash / KDF / MAC1 |
| KDF | HKDF-BLAKE2s | chaining key 推导 |
交互过程
安全性保证
关键信息
WireGuard 握手阶段需要同时满足:
- 双方身份认证(Mutual Authentication)
- 前向安全(Forward Secrecy)
- 抗重放
- 抗 DoS
- 密钥确认(Implicit Key Confirmation)
- 握手完整性绑定(Transcript Integrity)
所有这些由以下组件共同完成:
1
2
3
4
5
6
DH
ck(chaining key)
h(handshake hash)
AEAD
MAC1 / MAC2
timestamp
DH的作用
| 测试 | Initiation | Responsder |
|---|---|---|
| DH1 | DH(E_priv_i, S_pub_r) | DH(S_priv_r, E_pub_i) |
| DH2 | DH(S_priv_i, S_pub_r) | DH(S_priv_r, S_pub_i) |
| DH3 | DH(E_priv_i, E_pub_r) | DH(E_priv_r, E_pub_i) |
| DH4 | DH(S_priv_i, E_pub_r) | DH(E_priv_r, S_pub_i) |
DH(E_i, S_r)
作用:
- 保证只有持有 S_priv_r 的响应方能解密 Initiation
- 防止第三方窃听
- 提供单向认证基础
DH(S_i, S_r)
作用:
- 绑定双方静态身份(S_pub_i, S_pub_r)
- 保证 mutual authentication
即:
只有真正拥有 S_priv_i 的发起方才能完成握手
DH(E_i, E_r)
作用:
- 提供前向安全
- 即使静态私钥泄露,历史会话不可恢复
DH(S_i, E_r)
作用:
- 双向身份绑定(S_pub_i, E_pub_r)
- 防止中间人攻击
ck(Chaining Key)的作用
1
2
3
4
5
ck0 = Hash("Noise_IKpsk2_25519_ChaChaPoly_BLAKE2s")
ck1 = HKDF(ck0, DH1)
ck2 = HKDF(ck1, DH2)
ck3 = HKDF(ck2, DH3)
ck4 = HKDF(ck3, DH4)
ck 的作用
- 将多个 DH 安全组合
- 提供 KDF 安全边界
- 防止单个 DH 被攻击时影响整体
ck 的安全意义
- 所有会话密钥来自 ck
- 若任意一个 DH 值不同 → 最终会话密钥完全不同
- 提供密钥独立性
h(handshake_hash)的作用
1
2
3
4
5
6
7
8
9
10
11
12
13
14
15
16
17
18
19
20
21
22
23
24
25
26
27
28
29
30
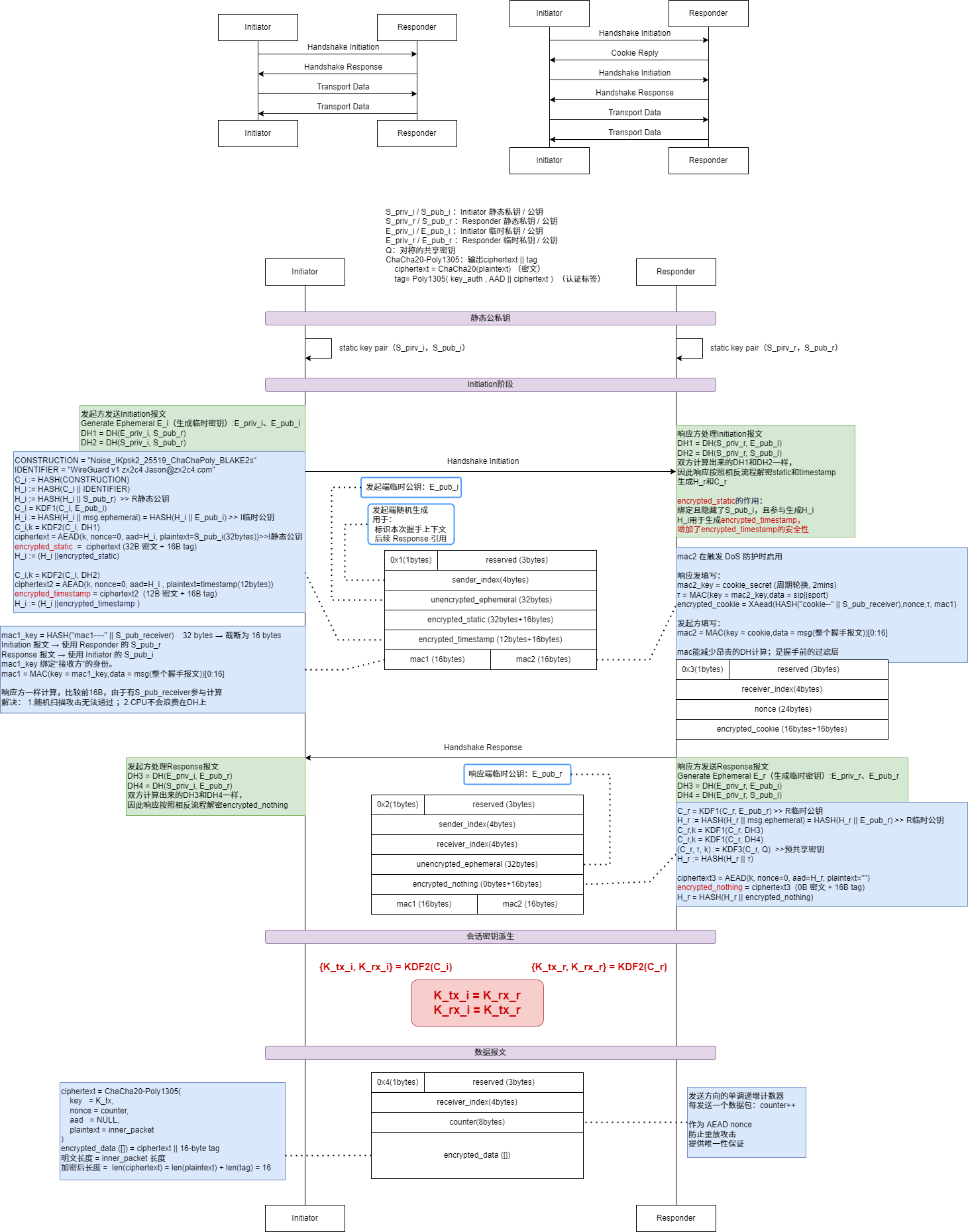
====Handshake Initiation报文
CONSTRUCTION = "Noise_IKpsk2_25519_ChaChaPoly_BLAKE2s"
IDENTIFIER = "WireGuard v1 zx2c4 Jason@zx2c4.com"
C_i := HASH(CONSTRUCTION)
H_i := HASH(C_i || IDENTIFIER)
H_i := HASH(H_i || S_pub_r) >> R静态公钥
C_i = KDF1(C_i, E_pub_i)
H_i := HASH(H_i || msg.ephemeral) = HASH(H_i || E_pub_i) >> I临时公钥
C_i,k = KDF2(C_i, DH1)
ciphertext = AEAD(k, nonce=0, aad=H_i, plaintext=S_pub_i(32bytes))>>I静态公钥
encrypted_static = ciphertext (32B 密文 + 16B tag)
H_i := (H_i ||encrypted_static)
C_i,k = KDF2(C_i, DH2)
ciphertext2 = AEAD(k, nonce=0, aad=H_i , plaintext=timestamp(12bytes))
encrypted_timestamp = ciphertext2 (12B 密文 + 16B tag)
H_i := (H_i ||encrypted_timestamp )
====Handshake Response报文
C_r = KDF1(C_r, E_pub_r) >> R临时公钥
H_r := HASH(H_r || msg.ephemeral) = HASH(H_r || E_pub_r) >> R临时公钥
C_r,k = KDF1(C_r, DH3)
C_r,k = KDF1(C_r, DH4)
(C_r, τ, k) := KDF3(C_r, Q) >>预共享密钥
H_r := HASH(H_r || τ)
ciphertext3 = AEAD(k, nonce=0, aad=H_r, plaintext="")
encrypted_nothing = ciphertext3 (0B 密文 + 16B tag)
H_r = HASH(H_r || encrypted_nothing)
绑定握手上下文
- 绑定 E_pub_i S_pub_r S_pub_i
- 绑定 E_pub_r
- 绑定 encrypted_static
- 绑定 encrypted_timestamp
- 绑定 encrypted_nothing
防止:
- 报文重排序
- 替换攻击
- 反射攻击
作为 AEAD 的 AAD
1
ciphertext = AEAD(key, nonce=0, aad=h, plaintext=m)
这保证:握手报文中的加密字段必须匹配完整 transcript,否则解密失败。
AEAD 的作用
用于加密:
- encrypted_static
- encrypted_timestamp
- encrypted_nothing
作用:
- 保证机密性
- 保证完整性
- 提供身份隐藏(Initiator 的静态公钥被加密)
timestamp 的作用
encrypted_timestamp:
- 防止 replay attack
- Responder 检查是否为旧时间戳
保证:Initiation 报文不能被重放成功
MAC1 和 MAC2 的作用
MAC1
1
mac1 = BLAKE2s(key = BLAKE2s("mac1----" || S_pub_receiver) ,data = msg(整个握手报文))[0:16]
作用:
- 过滤非授权流量
- 防止随机包进入 Noise 状态机
MAC2(cookie)
1
2
3
4
5
6
7
Responder:
mac2_key = cookie_secret (周期轮换, 2mins)
τ = MAC(key = mac2_key,data = sip||sport)
encrypted_cookie = XAead(HASH("cookie--" || S_pub_receiver),nonce,τ, mac1)
Initiator:
mac2 = MAC(key = cookie,data = msg(整个握手报文))[0:16]
用于:
- 抗 DoS
- 只有在负载攻击时才启用
机制:
- Responder 返回 cookie
- Initiator 必须携带正确 MAC2 (使用解密后的cookie加密)才会被处理
会话密钥派生
1
2
3
4
5
{K_tx_i, K_rx_i} = HKDF(ck4)
{K_tx_r, K_rx_r} = HKDF(ck4)
K_tx_i = K_rx_r
K_rx_i = K_tx_r
保证:
- 双方计算一致
- 攻击者无法预测
- 具备前向安全
隐式密钥确认
当 Initiator 成功解密 Response:
说明:
- Responder 拥有 S_priv_r
- 所有 DH 正确
- ck 一致
当 Responder 成功解密数据报文: 说明:
- Initiator 收到 Response
- 双方会话密钥一致
无需第三次握手。
综合安全性总结
| 组件 | 提供的安全属性 |
|---|---|
| DH | 密钥协商 + 前向安全 |
| ck | 安全 KDF 链 |
| h | transcript 完整性 |
| AEAD | 机密性 + 完整性 |
| timestamp | 抗重放 |
| MAC1 | 抗未授权流量 |
| MAC2 | 抗 DoS |
| ephemeral key | 前向安全 |
| 会话密钥分离 | 双向独立加密 |
配置举例
This post is licensed under CC BY 4.0 by the author.

